Finanzierungsbeitragsberechnung
5 Minuten Lesezeit
Einführung
Beim Bezug einer Wohnung können in Österreich gemäß dem Wohnungsgemeinnützigkeitsgesetz (WGG) Finanzierungsbeiträge (FB) eingehoben werden. Diese gliedern sich in Finanzierungsbeiträge für Grundkosten sowie Finanzierungsbeiträge für Baukosten und dienen der Finanzierung der Errichtung der Liegenschaft. Die Finanzierungsbeiträge werden monatlich mit 1 % p. a. des Ursprungsbetrags abgeschrieben (§ 17 Abs. 4 WGG), dieser Vorgang wird als Verwohnung bezeichnet. Steuerlich sind die Finanzierungsbeiträge wie Mietzinsvorauszahlungen zu behandeln. Beim Auszug des Mieters wird der nicht verwohnte Finanzierungsbetrag – abzüglich etwaiger Einbehalte – zurückerstattet. Am 01.07.2000 trat eine Novellierung des WGG in Kraft, die bis heute relevant ist. Bis zu dieser Gesetzesänderung erfolgte die Verwohnung mit 2 % p. a., und der Rückzahlungsbetrag wurde gemäß Verbraucherpreisindex (VPI) aufgewertet (§ 17 Abs. 4 WGG). Im Rahmen der Novellierung wurde in den Übergangsbestimmungen (§ 39 Abs. 27 WGG) festgelegt, dass bei allen Objekten mit Erstbezug vor dem 01.07.2000 die 2%ige Verwohnung per 31.12.2000 endet, anschließend eine Aufwertung erfolgt und danach die Verwohnung mit 1 % p. a. fortgeführt wird.
In RELion können die Finanzierungsbeiträge je Einheit verwaltet sowie die daraus resultierenden Verbindlichkeiten und Vorschreibungszeilen der Verwohnung abgebildet und gebucht werden. Für jeden Einheitenvertrag ist zum jeweiligen Stichtag ersichtlich, welcher Betrag dem ausscheidenden Mieter zurückzuzahlen ist.
Auszüge Wohnungsgemeinnützigkeitsgesetz (WGG)
§ 17 WGG (Fassung vom 13.11.2020)
(1) Bei Auflösung eines Miet- oder sonstigen Nutzungsvertrages entsteht dem ausscheidenden Mieter oder sonstigen Nutzungsberechtigten ein Anspruch auf Rückzahlung der von ihm zur Finanzierung des Bauvorhabens neben dem Entgelt geleisteten Beträge, vermindert um die ordnungsmäßige Absetzung für Abschreibung im gemäß Abs. 4 festgesetzten Ausmaß.
(2) Vom Nachfolgemieter darf neben dem Entgelt der Betrag gemäß Abs. 1 verlangt oder unter sinngemäßer Anwendung des § 17a Abs. 1 ganz oder teilweise durch Eigen- oder Fremdmittel ersetzt werden.
(3) Der Betrag gemäß Abs. 1 ist binnen acht Wochen nach Räumung des Miet- oder sonstigen Nutzungsgegenstandes an den ausscheidenden Mieter oder sonstigen Nutzungsberechtigten auszuzahlen, soweit er nicht zur Tilgung von berechtigten Forderungen des Vermieters aus dem Mietverhältnis herangezogen wird.
(4) Die Beträge gemäß Abs. 1 sind mit 1 vH pro Jahr, gerechnet ab Erteilung der baubehördlichen Benützungsbewilligung, bei allfälligen früheren Beziehen der Baulichkeit ab diesem Zeitpunkt abzuschreiben.
(5) Bei Baulichkeiten, für die die baubehördliche Benützungsbewilligung vor dem 1. Jänner 1955 erteilt wurde, finden die Bestimmungen der Abs. 1 und 2 keine Anwendung.
(6) Sämtliche vom Mieter oder sonstigen Nutzungsberechtigen neben dem Entgelt zu erbringende Beträge haben auf einer Berechnungsgrundlage (Preisbasis) zu beruhen, die nicht länger als ein Jahr, gerechnet vom Vertragsabschluss, zurückliegt. Die geleisteten Beträge sind im Falle der Vertragsauflösung vor Baubeginn zurückzuerstatten und mit dem sich aus § 14 Abs. 1 Z 3 ergebenden Zinsfuß jährlich zu verzinsen.
§ 39 Abs. 27, 28 WGG (Fassung vom 13.11.2020)
(27) Abweichend von § 17 Abs. 1 gilt für den Fall der Auflösung eines Miet- oder sonstigen Nutzungsverhältnisses in Baulichkeiten, die vor dem 1. Juli 2000 bezogen worden sind:
a) der Mieter oder sonstige Nutzungsberechtigte hat bis 31. Dezember 2000 Anspruch auf Rückzahlung der von ihm neben dem Entgelt geleisteten Beträge im Ausmaß gemäß § 17 Abs. 4 in der bis 30. Juni 2000 geltenden Fassung,
b) ab dem 1. Jänner 2001 vermindert um eine Abschreibung von 1 vH pro Jahr.
(28) Die buchmäßige Darstellung der sich aus Abs. 27 ergebenden zusätzlichen Rückzahlungsverpflichtungen der Bauvereinigung hat über die Verbindlichkeiten und einen Sonderposten im Bereich der Aktiven Rechnungsabgrenzungsposten zu erfolgen.
Darstellung der Finanzierungsbeiträge
Finanzierungsbeiträge werden als Werte zu Verteilcodes verwaltet. Eine gesonderte Einrichtung ist hierfür nicht erforderlich.
Es ist jedoch zu beachten, dass für jeden zu verwaltenden Finanzierungsbeitrag eine eigene Abrechnungsart eingerichtet werden muss. Diese Abrechnungsart ist:
- einem Erlöskonto zuzuordnen,
- für die Verwohnung zu kennzeichnen, indem der Prozentsatz (Verwohnung %) eingetragen wird (derzeit 1 %).
Die Einrichtung erfolgt über die Tabelle Abrechnungsart, die über die Suche geöffnet werden kann.

Die auf dem entsprechenden Erlöskonto hinterlegte Verteilung ist maßgeblich für die Verwaltung des Finanzierungsbeitrags.

Zusätzlich zum Finanzierungsbeitrag werden die zugehörigen Verwohnungsbeträge (Abschreibung mit 1 %) sowie die darauf entfallende Umsatzsteuer in separaten Sollstellungszeilen erfasst.
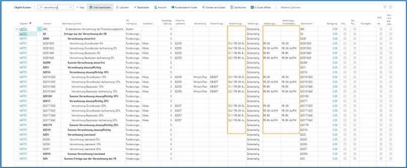
Beispiel für typische Sollstellungszeilen mit Verwohnung auf Finanzierungsbeiträge:

Abrechnungsart für Finanzierungsbeiträge
In RELion können bis zu vier unterschiedliche Finanzierungsbeiträge als Werte in Verteilcodes erfasst werden:
- Finanzierungsbeitrag Grundkosten (FB-GK)
- Finanzierungsbeitrag Grundkosten Aufwertung (FB-GK-AUFW) – Aufwertungsbetrag zum 31.12.2000
- Finanzierungsbeitrag Baukosten (FB-BK)
- Finanzierungsbeitrag Baukosten Aufwertung (FB-BK-AUFW) – Aufwertungsbetrag zum 31.12.2000
Es wird vorausgesetzt, dass eine Änderung des Finanzierungsbeitrags – und damit die Erfassung eines neuen Wertes am Verteilcode – stets den Betrag zum Fertigstellungsdatum oder zum 01.01.2001 darstellt, je nachdem, welches Datum später liegt. Der zum Zeitpunkt der Änderung verbliebene Restwert ist nicht maßgeblich. Nur so kann die korrekte Verwohnung berechnet werden, da diese immer auf dem ursprünglichen Betrag basiert.
Erfassung des einheitenbezogenen Finanzierungsbeitrags
- Den Einheitenvertrag öffnen.
- Über Zugehörig → Einheitenvertrag → Struktur → Verteilungen das Fenster Einheit Verteilungen aufrufen.

Der Finanzierungsbeitrag wird als Verteilcode zur Einheit gespeichert und stellt die Bemessungsgrundlage für die Verwohnung dar. Bei älteren Beständen können zusätzlich sogenannte Aufwertungsbeiträge für Grund- und Baukosten bestehen. Der tatsächlich bestehende Restbetrag muss zum vorgegebenen Stichtag berechnet werden.
Neu ermittelte Finanzierungsbeiträge werden im Zuge einer Umfinanzierung immer mit dem Wert zum Fertigstellungsdatum oder zum 01.01.2001 festgehalten, je nachdem, welches Datum später liegt. Der Stichtag des Verteilcodes dient ausschließlich dazu, den zum Berechnungsdatum gültigen Wert zu ermitteln.
Bestätigung des Finanzierungsbeitrags
Die Höhe des aktuellen bzw. zum vorgegebenen Stichtag bestehenden Finanzierungsbeitrags zur Einheit wird über den Bericht Bestätigung des Finanzierungsbeitrages ermittelt:
- In der Mietvertragskarte die Berichtsauswahl öffnen und den Bericht Bestätigung des Finanzierungsbeitrages auswählen.
- Falls der Bericht nicht verfügbar ist, muss er in der RE Berichtsauswahl der Gruppe Vertrag eingerichtet werden.
- Im Feld Stichtag das Datum angeben, zu dem der bestehende Restbetrag berechnet werden soll.

Liegt das Fertigstellungsdatum nicht auf dem ersten des Monats und/oder das Berechnungsdatum nicht auf dem Monatsultimo, werden für diese Rumpfmonate separate Zeilen in der Abrechnung ausgegeben. Die Anzahl der Tage im jeweiligen Monat wird bei der Berechnung berücksichtigt.
Hinweis
Sind der erste oder der letzte Monat der Abrechnung volle Monate, kann auf die jeweilige Zusatzzeile verzichtet werden. Die Basis für die Verwohnung ist immer der Betrag zum Ausgangsdatum, unabhängig davon, ob Zusatzzeilen auftreten oder nicht.